• ×
    Information
    Need Windows 11 help?
    Check documents on compatibility, FAQs, upgrade information and available fixes.
    Windows 11 Support Center.
  • post a message
  • ×
    Information
    Need Windows 11 help?
    Check documents on compatibility, FAQs, upgrade information and available fixes.
    Windows 11 Support Center.
  • post a message
Guidelines
Seize the moment! nominate yourself or a tech enthusiast you admire & join the HP Community Experts!
Check out our WINDOWS 11 Support Center info about: OPTIMIZATION, KNOWN ISSUES, FAQs, VIDEOS AND MORE.
HP Recommended

I've successfully applied the Microsoft Windows 10 May 2019 update in the hope that it would restore Bluetooth to the Device Manager, but Bluetooth is still absent from Device Manager.

 

I can confirm that Bluetooth Support Service is configured for Automatic start. I've also run the Troubleshooters for Bluetooth (no device detected) and Devices and Hardware (no issues detected).

 

Could anyone help please?

 

Thanks, Mark

HP Recommended

just bumping this thread in the hope of getting some assistance

HP Recommended

Could someone from HP look at fixing this in BIOS?

That looks to be most likely cause now after eliminating everything else.

Thanks,

Mark

HP Recommended

Is that AC3165 WiFi & Bluetooth card in each case?

 

If so, does the WiFi work as expected, i.e. is AC3165 WiFi present in Device Manager?

 

I.e.: do you connect and use Internet via WiFi successfully AND at the same time Bluetooth is missing from Device Manager?

 

 

HP Recommended

Thanks krzemien,

network card in my Pavilion is an Intel Dual Band Wireless-AC 3168 - this has proved to be 100% reliable, no issues to report there.

The screenshot below shows absence of Bluetooth and presence of network adapter.

Thanks for looking into this problem.

DevManNetworks.PNG.jpg

HP Recommended

Thanks.

 

AC-3168 card is both PCIe (fitted via M.2 slot) WiFI AND Bluetooth card.

 

https://www.intel.com/content/www/us/en/products/docs/wireless-products/dual-band-wireless-ac-3168-b...

 

I find it unlikely that one part of the card works, and second doesn't but who knows?

 

Intel's AC-3165 in my Omen is kind-of similar (it's merely previous generation of the same solution).

 

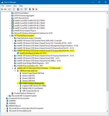
Bluetooth adapter therefore should appear under USB controller, like in my case:

 

clipboard_image_0.png

 

Whilst in Device Manager can you got to View -> Devices by connection and provide similar screenshot - especially around USB devices?

HP Recommended

Hi Krzemien,

the equivalent Device Manager screenshot you suggested is shown below (View -> Devices by connection). It seems to be consistent with the other views, in that no Bluetooth is present.

I think the hardware is ok - there was a brief moment when Bluetooth was visible in Device Manager, albeit greyed out and only displayed when "Show hidden devices" was on. I forgot to get a screenshot when it was there.

I think it became visible after a BIOS update, but as it subsequently disappeared again I don't know if the root cause of this problem is the BIOS, Windows 10, or a combination of the two, which is why I've turned to this forum in the hope of someone more qualified then me getting to the bottom of it.

Thanks again,

Mark

DevManager2.PNG

HP Recommended

Thanks for supplying.

 

Out of interest: did you - or do you have any of this lot installed?

 

https://support.hp.com/gb-en/drivers/selfservice/hp-pavilion-24-b200-all-in-one-desktop-pc-series/13...

 

I'm thinking specifically about of of these:

 

https://support.hp.com/gb-en/drivers/selfservice/swdetails/hp-pavilion-24-b200-all-in-one-desktop-pc...

 

https://support.hp.com/gb-en/drivers/selfservice/swdetails/hp-pavilion-24-b200-all-in-one-desktop-pc...

 

As I believe your PC might be using standard, as-supplied-by-Windows 10 drivers rather than dedicated ones (by either HP, or AMD)?

 

I also don't think BIOS upgrade has anything do to with it - this is standard PCIe card in M.2 slot and (assuming that it works correctly hardware-wise) both WiFi and Bluetooth connectivity just should be there present.

 

So I would check if any (re-)installation of chipset drivers would change anything?

 

I also saw somebody having suggested removal (deletion) of USB Hub from Device Manager and restarting the PC - and seeing if missing device is recognised and reinstalled by Windows?

 

Last but not least: I assume that nothing unusual shows up when you enable Show hidden devices?

HP Recommended

Thanks Krzemien,

I appreciate the prompt reply.

I've used a combination of Windows Update, Intel Driver & Support Assistant and HP Support Assistant as primary methods for keeping my machine up to date - I've just run all of them, and nothing new to install from any of those apps.

The HP driver support link gives the following result...

HPSwDrivers.PNG

 

Is there anywhere to check the current version of my Chipset drivers to see if they need upgrading to Version 5.12.0.38 Rev.A as per the given download link https://support.hp.com/gb-en/drivers/selfservice/swdetails/hp-pavilion-24-b200-all-in-one-desktop-pc... ?

Oh, and nothing odd when Show hidden devices is on.

Get back to me when you can.

Thanks,

Mark

HP Recommended

Apologies, am not familiar with AMD infrastructure so probably cannot help more here I'm afraid. If the triplet of apps you use confirms that everything's up to date, then perhaps it's a dead end?

 

In either case I believe that newer chipset drivers may be available from AMD web site:

 

https://www.amd.com/en/support/

 

Meanwhile:

 

1. Did you try deleting USB Root Hub (USB 3.0) from Device Manager?

2. Are you familiar with USB Device Tree Viewer?

 

https://www.uwe-sieber.de/usbtreeview_e.html

 

Mine shows this:

 

clipboard_image_0.png

 

† The opinions expressed above are the personal opinions of the authors, not of HP. By using this site, you accept the <a href="https://www8.hp.com/us/en/terms-of-use.html" class="udrlinesmall">Terms of Use</a> and <a href="/t5/custom/page/page-id/hp.rulespage" class="udrlinesmall"> Rules of Participation</a>.